Reduce Writing Time by 58% And Improve Quality With AI And Your Voice
12 Step Process And ChatGPT Prompts: Improve Quality By 20% And Save Time
Here's how you can save 58% of your time writing content and increase your writing quality by 20% using AI.
I will share my 12 steps including the use of voice typing and ChatGPT to speed up my writing. I'll tag each step into 3 categories.
One category is the steps I take to save time,
Another is the steps I take to improve quality, and
The third is all the other steps that don’t use a text LLM.
Some steps may impact both, but I'll sort them based on my main reason for doing them.
I spent 4 hours and 20 minutes writing this post.
I originally published this post on www.harshal-patil.com on Mar 09, 2024.
Related posts:
Make ChatGPT Write In Your Style, Your Tone: Step-By-Step Guide
How Much Time Do You Spend Creating Content? 6 Steps To Measure And Save.
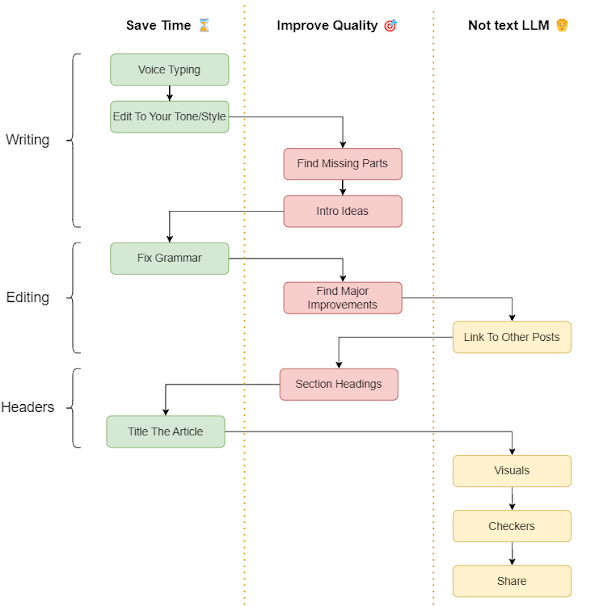
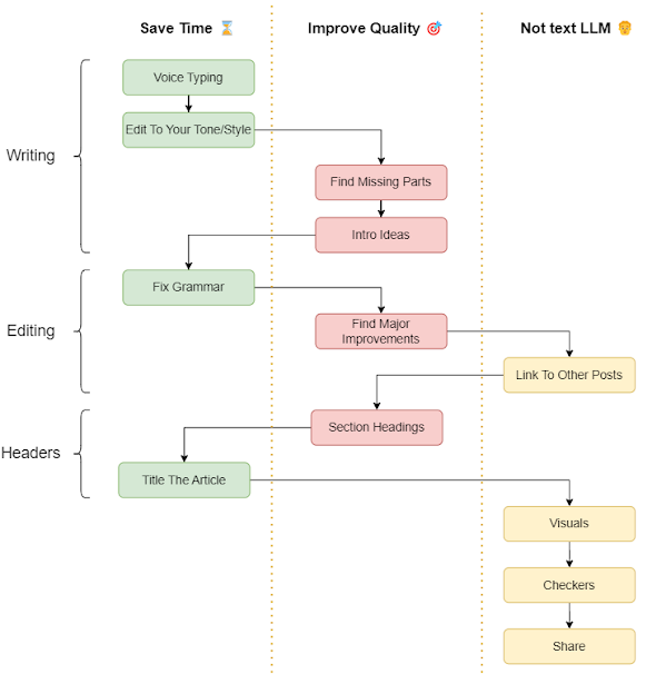
Overview of steps
Here are the steps in order:
Writing: Voice typing
Edit to your tone/style
Find missing parts
Intro ideas
Editing: Point out grammar
Find major improvements
Link to other posts (doesn’t use text LLM)
Headers: Section headings
Title, Subtitle, URL Slug
Images: Visualize sections and write alt-text (Without Text LLM)
Checkers: Hemingway editor and grammar checkers (Without Text LLM)
Sharing: Share for feedback and decide the date of publishing (Without Text LLM)
If I align them based on their impact to save time or increase quality, I have a table as you can see below. Some steps don’t require a text LLM.
Impact By Following These Steps
I wanted to evaluate the time savings but was not sure which way is meaningful and I have data. I looked at the time I took to write 52 blogs last year. I tagged each blog in two categories: I used ChatGPT to write it, or I did not. I’ve visualized the minutes to publish 1000 words before vs using ChatGPT below. I saved 58% (writing time per word) of the time taken to write blogs.
I decided it should not be the number of views. I get an overall low number of views, so, the difference is not statistically significant. My quality of writing is not an evaluation of the topic I wrote or where I shared it. So, I cannot look at views or social media engagement to evaluate writing quality.
I considered these to measure the quality of my writing:
Sentence length,
SEO keywords density,
Hemingway grade score,
anecdotal quality, and
other readability indices to measure the quality of my writing.
I reviewed sentence length and grade score. The average grade score before and after was the same. The max grade score had improved. I was not sure how discrete the grade quantas were, so I preferred a linear measurement.
I chose sentence length as an indicator of writing quality.
1 - Voice Typing: Save time
You should start by drafting your content freely. Let your thoughts flow onto the page.
“You simply sit down at the typewriter, open your veins, and bleed.”
Said sportswriter Red Smith. Source: Hemingway Society.
But, you can't write with pen and paper as fast as your thoughts come. You also can't type as fast as you think. But, you can speak much faster than you can write or type.
I recommend using voice typing to capture all your thoughts. Here are a few ways to do this:
Use the Microsoft Windows voice typing feature. Activate it by pressing the Windows + H keys.
Mac computers have a built-in voice typing feature. Activate it by pressing the Fn (function) key twice.
Google Docs offers a voice typing feature. Activate it by pressing Ctrl + Shift + S.
Use the Gboard keyboard's voice typing on Android phones.
Try using ChatGPT Whisper.
Consider apps like Audiopen.
Here are some things to consider when choosing:
How accurate is the transcription?
How quickly does it transcribe? Can it keep up with your thoughts?
How easy is it to add punctuation? Does it have auto-punctuation features?
If you lose internet connection while speaking, will it save some of your words, or will you lose everything?
Can you see the draft before it's cleaned up to a final version?
Think about your journey. When and where are you most likely to brainstorm your content? Which of these tools will you have access to at those times?
Based on these factors, I prefer using Microsoft Windows voice typing for most of my writing.
2 - Edit but Keep Your Tone/Style: Save Time
Prompt:
Make small modifications to my writing or voice transcription. Use simple words. Repetitive words are acceptable; there's no need for variety. Focus on ease of reading. Use an active voice. Correct grammar and typos. I want a confident tone. Explain and inform about processes. Highlight challenges and provide detailed solutions. The aim is to not only inform but also enhance the reader's understanding and appreciation of the topic. Stick to the information I've provided. Do not add any new information.
Editing enhances quality, but it's a must-do task. The real question is, how can you edit efficiently? If you follow my suggested approach, you'll save time compared to editing by yourself.
It's possible to just copy and paste the output and replace your original input, but I usually go through it sentence by sentence. This way, I can choose words from either my input or its output.
How much text should you give ChatGPT at once?
If you submit one to five sentences, the output might become more detailed. It could expand your single sentence into five sentences.
Submitting five or more paragraphs might produce a more concise output than your input. This means you might lose some details and nuances.
Based on my tests, giving two to four paragraphs to ChatGPT at a time works best.
Not only is there a limit on how much information ChatGPT can process at once, but there seems to be a cap on its output. If I fed it two sections of my article for inconsistency checks, it'd review, fix, and spit out a corrected version. But, the length of the output was often half of the combined length of those sections. I experimented with this when writing a story.
Making ChatGPT copy my style helps me move faster from outlining to editing. Train ChatGPT on your writing style and tone. This allows you to submit snippets of your voice typing for it to refine your text.
Here’s an easy way to Teach LLM Your Writing Mannerisms in 3 steps:
1 - Select
Pick representative samples from your blog.
2 - Train
Have the LLM classify each piece’s tone or style.
3 - Test
Create a prompt that matches your writing.
Test the prompt on new voice notes or drafts.
Adjust the prompt based on results.
Read more here.
3 - Find Missing Parts: Improve Quality
Prompt:
Review my post and point out missing parts of it.
Work to identify missing elements in your article. This method helps spotlight known unknowns in the Johari window. Thanks to Simon Shek for the illustration below; Public Domain. In applying this method to some articles, I discovered the need to:
Share my reason for undertaking a task.
Describe the challenges I encountered.
Highlight the value or benefits gained from an experience.
4 - Intro Ideas - Improve Quality
Prompt:
Give me intro ideas for my article. intro should draw the right reader in by showing them what value they gain from this article. Right in a similar writing tone and style as rest of the article.
Drawing in readers requires more than just stating, "I will discuss A, B, and C." Sam Parr from The Hustle emphasizes that your first sentence is crucial. Thanks to Rightly Digital for the visual. He says:
Your goal as a copywriter is to get readers to fall down a slippery slope.
The goal of your first sentence: get people to read the second sentence.
The goal of the third: get people to read the fourth. And so on.
I find ChatGPT's suggestions for my post’s Intro extravagant, so I don't use them as-is. But, I incorporate bits and pieces; it helps me improve the quality of my article introduction.
5 - Point Out Grammar: Save Time
Prompt:
Review my post and point out grammar mistakes, changes for ease of reading, and typos.
I would have manually reviewed grammar and spelling. Instead, using ChatGPT speeds up my work. I use it to highlight and correct grammar.
6 - Find Major Improvements: Improve Quality
Prompt:
If you think there are major improvements to be made by rewriting sentences or headings, or by creating some bulleted list, point it out to me.
This is like the prompt about missing parts. After refining the grammar and adding an introduction, I ask ChatGPT to find major issues in the article. I ask this only after fixing grammar, else it wastes time pointing out grammatical mistakes.
7 - Link To Other Posts (Self)
I don’t use an LLM for this, yet.
I link my draft post to older posts based on the context. I also edit older posts to link to the new post. I'm exploring the creation of a chatbot like LennyBot trained on my blog's text to help me identify relevant links.
8 - Section Headings - Improve Quality
Prompt:
Review the section headings in this post and suggest improvements with reasoning. consider ease of summarizing the section, SEO, simple words, and brevity. Give me the output as a before-after with explanations. read the article to get context per section.
Without ChatGPT, I would have just written some headings and moved on. But now, I can make these headings better.
I organize my article into sections by understanding the narrative. My prompt here helps me improve the quality by coming up with section headings that are catchy, clear, and SEO-friendly.
But, ChatGPT makes headings a bit too SEO-optimized. Sometimes the headings look like SEO trash. Each heading from ChatGPT feels like a mini blog title. So, I cherry-pick words from ChatGPT's suggestions.
I’ve found it crucial to ask for a before-and-after comparison. Without this, ChatGPT might split the sections at random locations.
9 - Title The Article - Save Time
Prompt:
Review my post and suggest multiple title subtitle ideas with reasoning.
Before, I spent a lot of time writing the title and subtitle. Now, ChatGPT helps me save time with its suggestions.
My steps:
Feed my article into the model to get title and subtitle ideas. I ask for ideas that accurately represent the content, aim for SEO, and catch the reader's attention.
Review these suggestions, then select words to form the title, subtitle, and URL slug.
Ask for a review of my choices.
10 - Visuals (Self)
A - To stand out amidst extensive text online, I visualize parts of my content. For example, turning 5 bullet points into a diagram of 5 circles.
B - For creating thumbnails, you can use Dall-E by OpenAI within the ChatGPT interface. I use Midjourney to generate hero images for my blog posts. I also use Canva, Gandr, draw.io, mermaid diagrams, Google Sheets, and Google Drawings for other visuals.
C - I ensure all images have alt text and captions to make them more discoverable via search engines. I tried using ChatGPT for alt text, but it produced lengthy descriptions. I prefer simple descriptions that I can use for both alt text and caption, so I write them by myself.
11 - Checkers (Self)
ChatGPT is beneficial for editing, but I also get value from well-known grammar, readability, and spelling checkers.
A - Copy your text to the Hemingway Editor. It helps you identify sentences that are difficult to read. I focus on simplifying sentences marked as “very hard to read”. For social media posts, I also simplify those marked “hard to read”. Its AI rewrites sentences, but I am not satisfied with the results.
B - In Google Docs, use the 'spelling and grammar check' feature to review your text.
C - Copy your text to the Grammarly app. Review its suggestions to fix grammar, tone, and readability. The premium suggestions are also worth it; its AI rewriting feature performs decently.
D - Copy your text into Microsoft Word and use its 'spelling and grammar check' to find and correct errors.
12 - Sharing (self)
A - Decide a publication date for your post. You can read about my use of the POSSE model here.
B - Share your draft with friends or readers to get feedback.
Considering Different Perspectives
You might have a different writing process:
Josh Bernoff, in "Writing Without Bullshit," advises starting with the title and the first two sentences. This approach helps focus on giving value to the reader right from the beginning.
You may set a publication deadline as your starting point, not your final step.
You might start with SEO keywords and write on that topic. So, you know the words to emphasize in your title and section headers.
If you are writing tweets, Mastodon posts, or Slack posts, you do not need a title or an introduction.
Your content might be podcasts, videos, or webinars. Not written words.
You may want to draw diagrams to clear your thoughts. For example, drawing a flowchart of your new process. In that case, you might start with pen and paper instead of voice typing.
Tailoring To Your Needs
I’ve worked with some clients on their content process. I understand everyone and every business has a different process. Maybe only some parts of the above process work for you?
How does your writing process differ from above? Where do you see the scope of using ChatGPT or other LLMs to save you time or improve your writing quality?
I originally published this post on www.harshal-patil.com on Mar 09, 2024.













